The Embedded Loans endpoints enable seamless integration of Lendsqr loan application forms within third-party applications.
By utilizing these endpoints, you can generate links that, when clicked, allow users to either onboard and apply for loans or directly apply for loans.
How These Endpoints Work
A. Get Loan Products:
This endpoint retrieves all active loan products offered by your organization. It displays each product's details, including product settings and the unique product ID.
To utilize this endpoint
Send a GET request to the following endpoint
https://adjutor.lendsqr.com/v2/loans/productsThis will retrieve a list of all active loan products offered by your organization. The response will include:
A list of loan products
Each product’s corresponding Product ID
Detailed information for each product
This allows you to view and access the different active loan products available.
B. Initialize Loan Application:
This endpoint generates a short link for a specific loan product. When clicked, the link opens a loan application form. New users can onboard and apply for the loan while existing users can log in to apply for the loan offer.
To utilize this endpoint
Send a POST request with a request body containing the product ID to the following endpoint:
https://adjutor.lendsqr.com/v2/loans/initialize
The request will generate a short link that users can click to either onboard and apply for the loan or directly apply for the loan offer.
Sample Request Payload:
{
"product_id": "c97123ea1dcc3807e91be30b3fa0c2de",
"meta": {
"email": "example@gmail.com",
"phone_number": "07034443326"
}
}
NB:
product_id: The unique ID of the loan product that you want to generate the short link for.
meta: Metadata about the user, such as their email and phone number, which helps customize the loan application process.
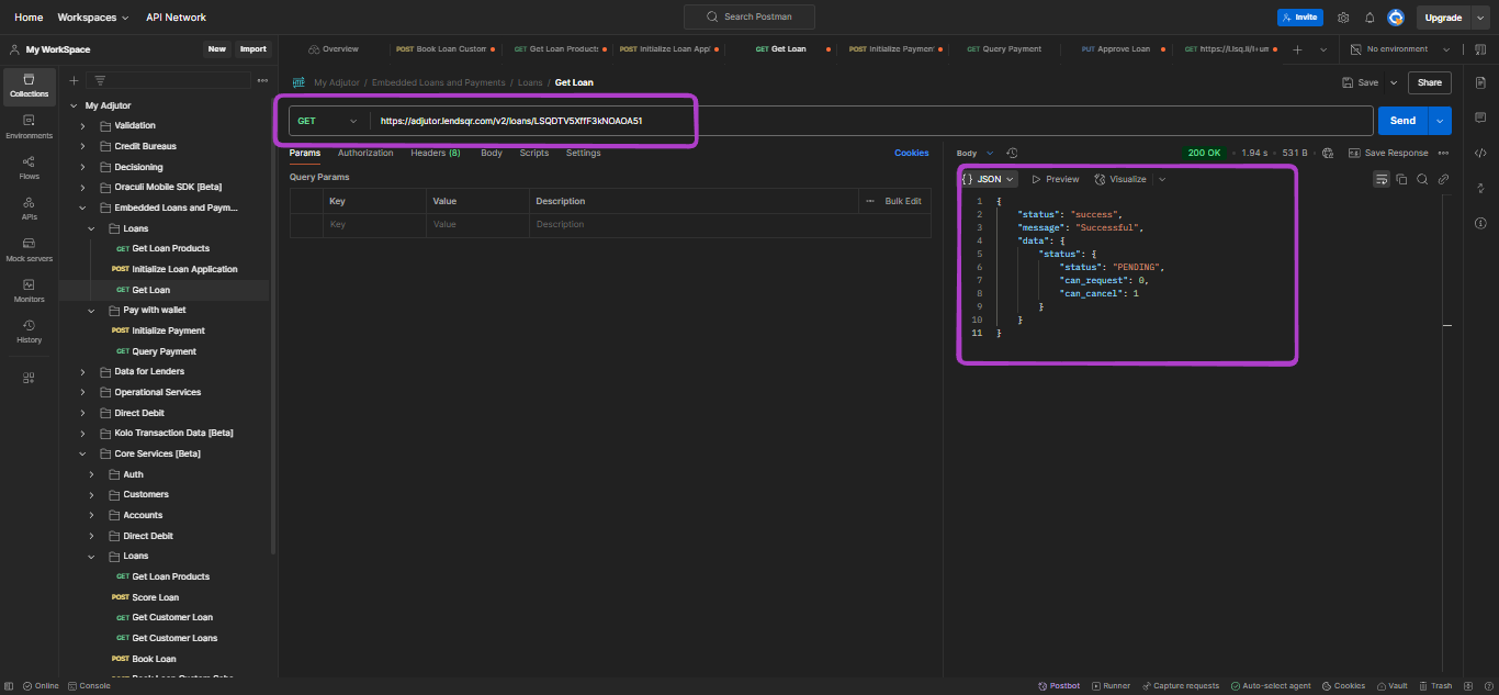
C. Get Loan:
This endpoint fetches the details of a loan or loan request by passing the loan reference gotten at the point of loan initialization as a path variable. It provides comprehensive information about the loan based on the reference provided.
To utilize this endpoint
Send a GET request to the following endpoint:
https://adjutor.lendsqr.com/v2/loans/:reference
NB: “:reference” is the reference of the initialized loan passed as a path variable.
Example Request:
If the loan reference is “LSQDTV5XffF3kNOAOA51”, the request URL would look like this:
https://adjutor.lendsqr.com/v2/loans/LSQDTV5XffF3kNOAOA51
This will retrieve the details of the specified loan or loan request, providing comprehensive information based on the loan reference passed.
Read more about Embedded Loan: Embedded Loans


